Version: 10.8.1b |
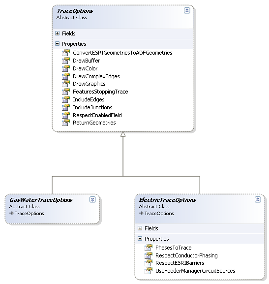
The trace options described here are generic to all traces. There are also sets of trace options specific to electric and gas/water traces.The specifics of these trace options are discussed on the Electric Tracing, Gas Tracing and Water Tracing pages. All traces inherit the generic trace options in addition to those that are specific to each trace type.
| Trace Option | Default Value | Description |
|---|---|---|
|
ConvertEsriGeometriesToADFGeometries |
TRUE |
If this property is set to True the geometries will be returned as WebADF geometry (Esri.ArcGIS.ADF.Web.Geometry). If this property is set to false the geometries will be returned as Esri geometry (Esri.ArcGIS.Geometry). |
| DrawBuffer | 0 | This property determines the size of the buffer drawn around trace results. A value of 0 (the default) means there will be no buffer. Any positive value (in map units) determines the size of the buffer. |
|
DrawColor |
1 |
This property is not currently used by ArcFM Server. |
|
DrawComplexEdges |
FALSE |
This property determines whether complex edges are drawn. |
|
DrawGraphics |
TRUE |
This property is not currently used by ArcFM Server. |
|
FeaturesStoppingTrace |
FALSE |
If this property is set to True the results returned will only include the features stopping the trace. If this property is set to False all of the features included in the trace will be returned |
|
IncludeEdges |
TRUE |
If this property is set to true all the edge features that comprise the trace will be returned. If this property is set to false only the non-edge features will be returned in the trace |
|
IncludeJunctions |
TRUE |
If this property is set to true all of the junction features that comprise the trace will be returned. If this property is set to false the junctions will not be returned in the results. |
|
RespectEnabledField |
TRUE |
If this property is set to true, the trace will respect the Esri enabled field setting in the trace results. If this property is set to false the trace will not respect Esri’s enabled field setting. |
|
ReturnGeometries |
TRUE |
If this property is set to true then all the feature geometries will be returned in the trace. If this property is set to false then only the attributes for the features in the trace will be returned and the shapes for the features will not be returned in the trace results. |
