| ArcFM Engine Overview > ArcFM Viewer for ArcGIS Engine > Electric Tracing > Protective Device Traces and Phase |
The Upstream Protective Device and the Downstream Protective Device traces are similar to the Upstream Trace and the Downstream Trace tasks, respectively. The primary difference is that the Protective Device traces include only protective device features in their trace results. The traces define protective devices according to the selected feature classes in the ArcFM Electric Trace Options.
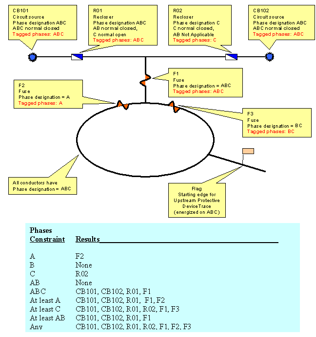
It can be difficult to interpret the "Phase of conductors and devices" option for the Upstream Protective Device trace in the presence of unusual or complex circuit configurations. The basic rule governing the Upstream Protective Device trace logic is: each protective device lying on a path from a circuit source to the flagged edge (or lying on a loop that touches such a path) is tagged with the phases that (1) reach the device’s junction, and (2) are supported according to the device’s phase designation. The "Phase of conductors and devices" option filters out any devices whose tagged phases do not match the setting. Although the following example is unrealistic because of the unusual phase-routing, it should help illustrate how the "Phase of conductors and devices" option is applied in unusual circumstances.
Unusual circuit configurations may require close examination to understand the effect of various Phases choices upon Upstream Protective Device Trace results.
Note: Each protective device is tagged with the phases that (1) reach its junction and (2) are supported, according to its phase designation.
The following table describes the labels applied to protective device features traced by both of these trace tasks. Downstream symbols will never appear in the Next Upstream Protective Device Trace.
| Symbol | Meaning | |
![]() |
Upstream, closed device | |
![]() |
Previously found, upstream, closed device | |
![]() |
Downstream, closed device | |
![]() |
Previously found, downstream, closed device | |
![]() |
Downstream, open device | |
![]() |
Previously found, downstream, open device | |
| Indeterminate symbols: Based on the starting point of the trace, it is unknown whether the device is upstream, downstream, energized or de-energized. | ||
![]() |
Indeterminate, closed device | |
![]() |
Previously found, indeterminate, closed device | |
![]() |
Indeterminate, open device | |
![]() |
Previously found, indeterminate, open device | |